7. Software Development Tools

Dialog SmartSnippets™ Studio is a royalty-free software development platform for Smartbond™ devices. It fully supports the DA14585/586 family of devices.

For the DA14585/586, KEIL must be used for compilation and debug instead of using the supplied SmartSnippets GNU ARM GCC. KEIL needs to be installed separately (it is not included).

SmartSnippets™ Studio contains:

  • SmartSnippets™ Toolbox which covers all software development requirements, including:

    • programming and loading of firmware into SRAM, OTP, and Flash

    • power profiling

  • SmartSnippets™ documentation

The SmartSnippets™ IDE is enabled by an on-board J-Link debugger from SEGGER. This offers standard debug capabilities such as single stepping, setting breakpoints, software download and many more. For more details on the debugger capabilities, visit https://www.segger.com/.

7.1. SmartSnippets™ Installation

The installation procedure for SmartSnippets™ Studio is described in detail in UM-B-057 SmartSnippets Studio User Manual.

A summary of the steps is given here.

  1. Download the latest version of SmartSnippets™ Studio from Software and tools, as shown in Figure 15.

  1. Run the SmartSnippets™ Studio installer (.msi). Several of the required tools are automatically installed, others need to be manually downloaded and installed.

  2. Select to install the latest version of SEGGER J-Link GDB server and click Next.

  1. Select the destination folder for the SmartSnippets™ Studio and click Next.

../_images/image05_02.jpg

Figure 17 Select SmartSnippets™ Studio Install Directory

The SmartSnippets™ Studio is installed.

Note

  • The default Windows installation folder for SmartSnippets™ Studio is C:\DiaSemi.

  • When Windows Defender is turned ON it will prevent the file SmartSnippets™ Studio installer (.msi) from automatically running, click Run Anyway when prompted.

  • Administrator access is required to install SmartSnippets Studio software components.

7.2. KEIL Installation

KEIL µVision IDE must be downloaded and installed separately, registration is required.

  1. Download and install the Keil tools from https://www.keil.com/demo/eval/arm.htm.

Note

The Keil development tools can be run as a Lite/Evaluation version without a product license, see Figure 18 (File > License Management). This Lite/Evaluation version has a 32 kB of code (in ROM) limitation.

../_images/keillicense.png

Figure 18 Keil Lite version

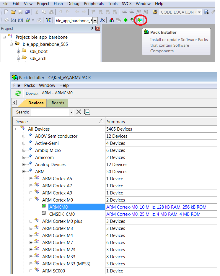
  1. When the install is complete, a list of packs is shown, see Figure 19. If you do not see this list:

    1. Click the Packs Installer button (or select Project > Manage > Pack Installer).

    2. Click the Check for Updates button to show an updated list of packs.

  2. Click on the Install or Update button next to the “ARM::CMSIS” package if it is not up to date.

../_images/cmsis.png

Figure 19 CMSIS Package Installation

If the installation was successful, the Pack Installer window will show the summary displayed in Figure 20.

../_images/installok.png

Figure 20 CMSIS Package Installation Successful